Code Insight – Deep Dive into Every Code Element

Code Insight: Understand Your Code in Depth

Understanding a codebase requires more than high-level metrics. Developers often need to explore a specific class, method, or namespace and immediately understand its structure, complexity, dependencies, and risks.

Code Insight provides a unified, interactive view of each code element, giving developers all the relevant information in one place through dedicated tabs.

One View per Code Element

For every code element—assembly, namespace, type, or method—Code Insight gathers structural data, metrics, and analysis results into a single, coherent view.

This eliminates the need to jump between reports and allows developers to reason about the code in context.

Summary Tab

The Summary tab provides a concise overview of the selected code element.

coding skills
  • Size metrics such as lines of code
  • Technical debt estimation
  • Maintainability rating
  • Issue counts by severity
  • Coverage availability

It answers a simple question: Is this code healthy?

Insight Tab

The Insight tab allows developers to go deeper into the internal characteristics of the code element.

coding skills
  • Detailed metrics and thresholds
  • Detected issues and rule violations
  • Complexity and maintainability contributors
  • Actionable indicators to guide refactoring

This tab connects raw metrics to concrete improvement opportunities.

Source Tab

The Source tab provides direct access to the source code of the selected element.

coding skills
  • Fast navigation to relevant code
  • Immediate correlation between analysis results and source
  • Improved understanding during reviews and refactoring

Code Map Tab

The Code Map tab offers a visual representation of the internal structure of the code element.

coding skills
  • Visualization of contained members
  • Relative size and importance of components
  • Quick identification of dominant or oversized parts

This visual approach makes structural imbalances immediately visible.

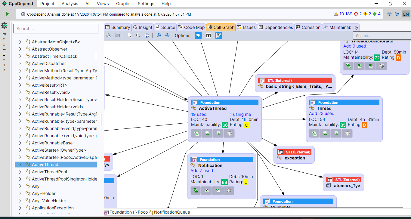
Call Graph Tab

The Call Graph tab helps developers understand runtime relationships.

coding skills
  • Incoming and outgoing calls
  • Navigation through call chains
  • Identification of highly coupled or central methods

This is particularly useful when analyzing impact, debugging, or refactoring.

Issues Tab

The Issues tab lists all detected issues related to the selected code element.

coding skills
  • Classification by severity (critical, high, medium, low)
  • Direct access to rule descriptions
  • Clear visibility into quality risks

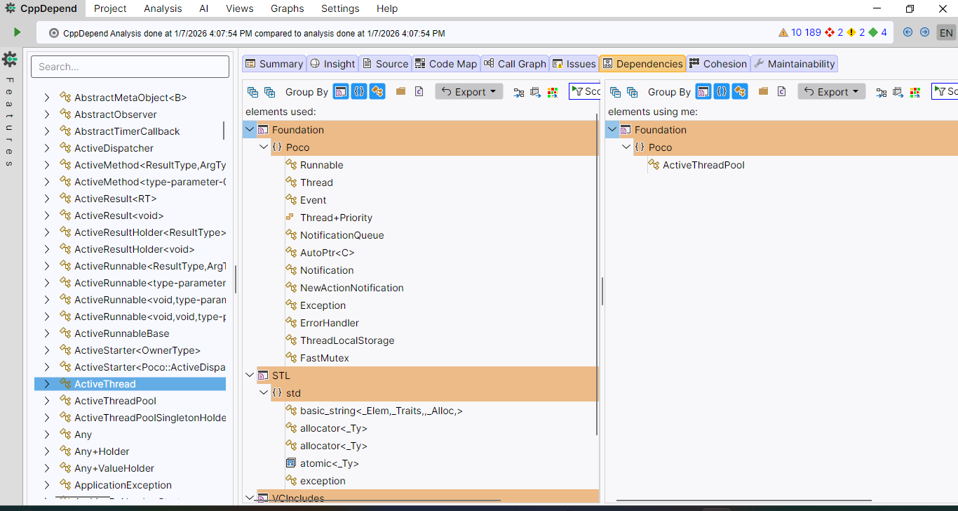
Dependencies Tab

The Dependencies tab exposes how the code element interacts with others.

coding skills
  • Afferent and efferent dependencies
  • Coupling indicators
  • Navigation across dependency chains

This helps developers reason about change impact and architectural stability.

Cohesion Tab (Classes)

For classes, the Cohesion tab provides a unique view of internal structure.

coding skills
  • Identification of cohesive clusters within a class
  • Detection of classes with multiple responsibilities
  • Objective cohesion metrics such as LCOM

This makes it easier to decide when and how to split complex classes.

Maintainability Tab

The Maintainability tab focuses on long-term code health.

coding skills
  • Maintainability score and trends
  • Contribution of size, complexity, and coupling
  • Technical debt estimation

Developers can immediately understand what impacts maintainability and where to act first.

From Exploration to Better Decisions

Code Insight turns static analysis data into an interactive exploration experience. By providing multiple complementary views of the same code element, it helps developers make informed decisions faster and with greater confidence.

CppDepend offers a wide range of features. It is often described as a Swiss Army Knife for C and C++ developers.

Start Free Trial